3.Defect #3563
open[รว/ระเบียน รว.1] บันทึกข้อมูลรว.1 > ตรวจสอบกรณี บันทึกค่า tbl_ep_ep1.ep1_org_id=0
Start date:
05/02/2026
Due date:
% Done:
0%
Estimated time:
Files
Subtasks
Related issues
Updated by Santiparp-M M about 6 hours ago
- File clipboard-202602092258-drmu1.png clipboard-202602092258-drmu1.png added
- Status changed from New to Waiting to be confirmed
- Assignee changed from Santiparp-M M to Onanong Nakmool
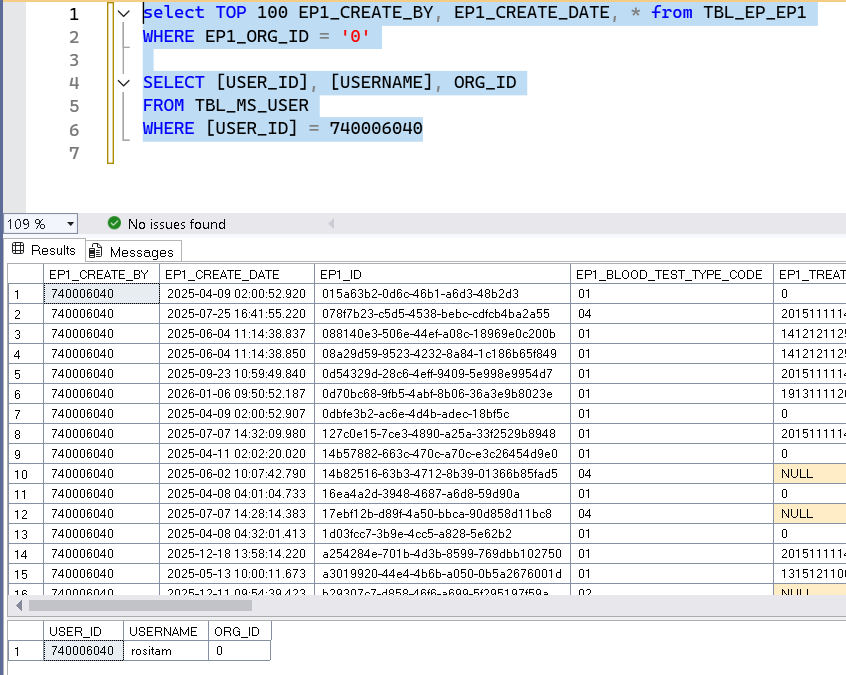
เพราะว่า USER DEFAULT ORG_ID ไว้มีค่าเป็น 0 ครับ

select TOP 100 EP1_CREATE_BY, EP1_CREATE_DATE, * from TBL_EP_EP1
WHERE EP1_ORG_ID = '0'
SELECT [USER_ID], [USERNAME], ORG_ID
FROM TBL_MS_USER
WHERE [USER_ID] = 740006040
